
Proxmox has seen significant growth in 2024, attracting interest from home lab enthusiasts, SMBs, and enterprise environments, especially in light of the fallout from VMware’s acquisition by Broadcom. With each new release, Proxmox continues to roll out innovative features, aggressively targeting those seeking virtualization alternatives or considering a migration from their current solutions. The new features in Proxmox VE 8.3 will enhance the functionality of Proxmox VE Server even further. Let’s dive into what’s new in this release.
Table of Contents
New features in Proxmox VE 8.3
There are many new features with the 8.3 release, including the following:
- Improved OVA and OVF import
- New tag view
- New firewall features
- More efficient backup snapshots
- New language support
Proxmox Virtual Environment (VE) 8.3 introduces an array of innovative features and updates aimed at enhancing usability, flexibility, and efficiency. Built on the robust foundation of Debian 12.8 (Bookworm), this release incorporates a modern Linux kernel, advanced virtualization tools, and a user-friendly interface. Here’s a detailed look at what’s new in Proxmox VE 8.3.
1. Improved OVA and OVF import
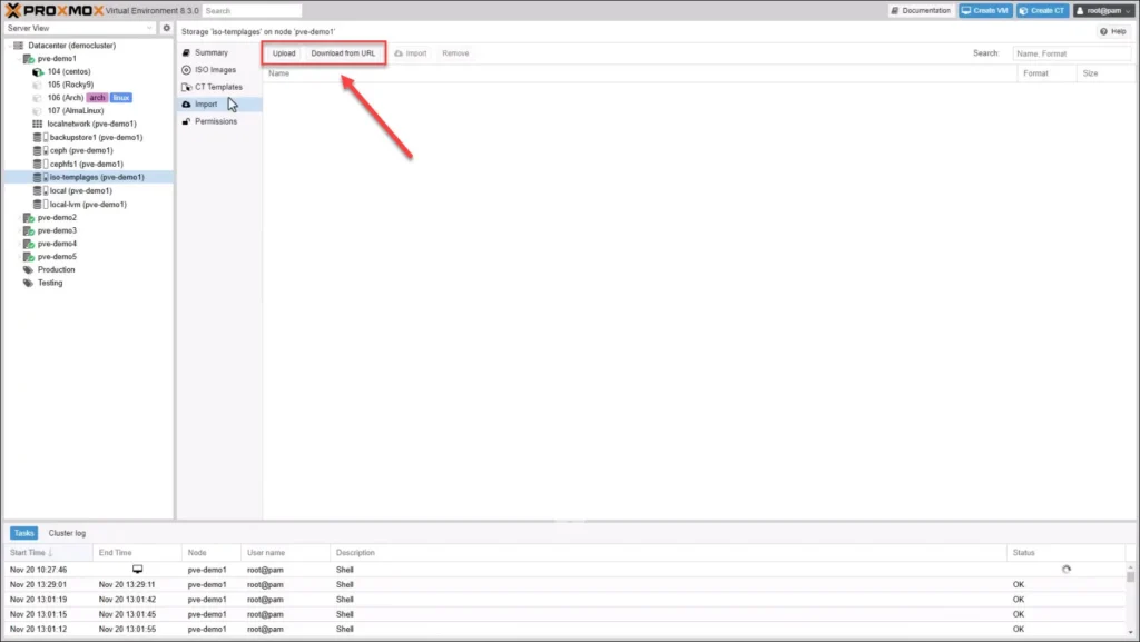
One of the standout features of VMware vSphere is the ease with which users can import OVA and OVF files via the vSphere Client. Now, with Proxmox 8.3, administrators can similarly import Open Virtualization Format (OVF) and Open Virtualization Appliance (OVA) files directly through the web interface.
Note the following new support with Proxmox VE Server 8.3:
- File-Based Storage Support: You can import directly from file-based storage locations like NFS
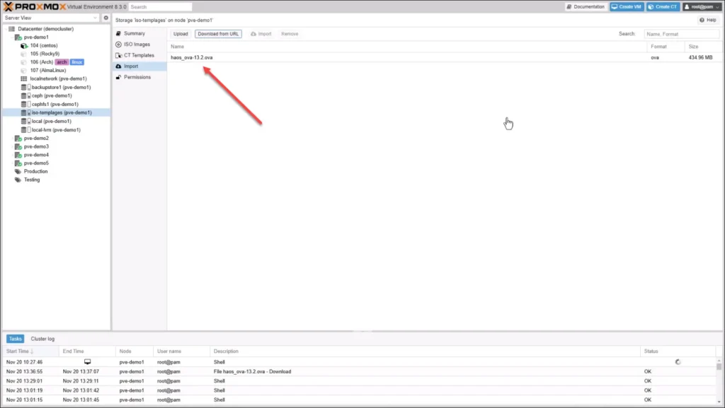
- Upload Options: You can upload OVA files from local machine storage or download them from a URL much like we have been able to do in VMware vSphere

Importing from nfs storage.

Upload and download options for getting ova appliance files in proxmox ve server 8.3

Download from url example in proxmox 8.3

2. New tag view
In this release, there is a new Tag View that has been added to the resource tree. Using this view, it provides users with a quick way to organize and monitor VMs and containers according to their tags.
- Custom tags: Admins can add custom tags to their VMs and containers for better categorization of virtual resources
- Grouped display: The new view arranges your virtual guests by tags and makes it easier to navigate and manage large environments with many virtual resources
This feature simplifies administrative tasks and provides a clear visual representation of your infrastructure. Below shows where you choose the new Tag View.

New tag view in proxmox 8.3
3. New firewall features
New firewall features in the Proxmox VE 8.3 update include support for forwarded network traffic at the host and VNet level with Proxmox SDN.
Note the following:
- IP Sets for VNets: The Software-Defined Networking (SDN) in Proxmox now automatically generates IP sets for each VNet. This includes subnet and DHCP ranges.
- Improved management of security features: Users can fine-tune firewall rules to secure their environment comprehensively.
Admins will need to enable the firewall to use these features. Below you see the IPsets:

Adding firewall rules.

Firewall rules 2 in proxmox 8.3
4. More efficient backup snapshots
Backups have gotten better in Proxmox 8.3. Now the metadata and data of the Proxmox backups are separated into two different archives.
Note the benefits of doing this:
- Incremental backup optimization: This introduces changed block tracking in Proxmox by referencing metadata from the previous backup snapshot and identifying unchanged files. Once those files are identified, these are skipped which means backup runtime is significant less and much more efficient.
- Less time: This optimization is extremely welcome in large environments and with frequently backed-up VMs
Below, we are editing a backup job.

Here you can see the PBS change detection mode set to metadata.

5. New language support
Proxmox 8.3 extends language support to 30 languages. This will definitely help organizations who are adopting Proxmox to be able to effectively use the web interface and administer the product.
Other new features
There are other new features to note in this release as well:
- Linux Kernel: It includes the Linux Kernel Version 6.8 as the default stable kernel and 6.11 available as an opt-in.
- Ceph: You can now choose between Ceph Reef 18.2 and Ceph Squid 19.2 for HCI storage
- QEMU 9.0: New virtualization features with QEMU 9.0
- OpenZFS 2.2.6: The latest OpenZFS filesystem and volume management
How to upgrade to Proxmox VE 8.3
If you’re currently using Proxmox VE 8.x, upgrading your Proxmox server to version 8.3 is easy. Simply ensure that your repositories are set to the non-subscription sources if you don’t have a subscription.
Once you are pointed to the non-subscription repos, you can refresh your updates and then perform the upgrade on your Proxmox host. Click your Proxmox VE host, then click Updates > Refresh to refresh and pull the latest updates available.

Next, once the updates are pulled, click the Upgrade button to actually apply the updates.

You will be prompted to confirm the upgrad in the bash shell dialog that comes up.

After the updates are applied and the host is rebooted, upon logging back into Proxmox, we see the version is Proxmox 8.3.

Wrapping up
I would argue that Proxmox is one of the most popular open-source virtualization solutions available today. In light of the recent fallout from Broadcom’s acquisition of VMware, many organizations are reevaluating their virtualization options. Proxmox 8.3 introduces even more features that will appeal to VMware vSphere administrators, such as the ability to easily import OVA and OVF files into the Proxmox environment. Version 8.3 provides the same functionalities for working with OVA files as VMware vSphere, making it a valuable addition.
- Design


